If you want to do it your way, then do it. There is no folder “peppy_screensaver” - You have not downloaded Peppymeter as a plugin
Where do I download the peppymeter plugin, whether on a PC or on a raspberry.
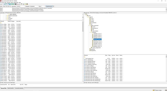
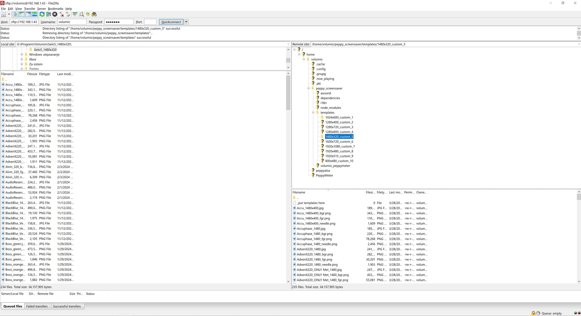
I managed to install, but now I have the following problem, I transferred the template to the appropriate folder 1480x320, but when I set it in the plugin, it says this as in the picture. I downloaded the templates from your link. What am I doing wrong now? Should I have rebooted when I transferred the templates?

It’s hard to help you because you don’t read what is written. Read again where to upload skins (under each one it is written where to put them) - and read what’s in the window
Certainly not where you uploaded it.
I solved the problem. Thanks man for the help.
Happy Easter my friend, and peace for everyone !
Happy eastern for all.
a first look what is possible with the next level:
best regards
2aCD
When will be the “second look” in post7 available? Hehe ![]()
Hello everyone,
Has anyone has this screensaver in gold version in 800x480?
I love this design especially the gold one, looks like the Technics A909s Power amp.
Thank you
@feka87
Hello, it is only available in silver and black versions
mmm I love that design…
never mind
Nice job anyway. My little raspberry pi streamer looks like a proper player with these screen savers. ![]()
Hello everyone. I have to report another peppymeter problem. Whether I use music on my NAS, Spotify or internet radio, after 6-7 minutes of playback, the vumeters needles stop and no longer move. so I have to deactivate Peppymeter and reactivate it but obviously the problem still remains and the loop starts again.
I have this too, at times. I think it’s a case of too many screens combined with random (and possibly a short display time for each one).
I will prepare skins (in groups of 20 pieces per group). Why do you want to display all skins in Random mode? Choose a few skins, remove the rest, then there will be no problem with displaying in this mode. There is no problem with any skin if it is displayed individually.
It looks like “peppymeter problem” is your second name
![]()
You’re right and I’m sorry that I always have to report problems. But I’m an unlucky beta tester, the strangest situations happen to me…but maybe having a good beta tester helps developers develop better software without bugs.
As instructed before, don’t go ballistic with the amount of skins. Limit to 10-15 per folder and random will work as designed.





